Deze gebruikersinstructie
beschrijft een echtscheidingsscenario waarin één van beide partners in het huis
blijft wonen en de hypotheek overneemt.
Bestaande
klanten
Het kan zijn dat de partners die scheiden al samen in
uw klantenbestand staan.
Het resultaat van de scheiding is dat u een nieuw
advies maakt voor één van deze partners, die het eigendom van de woning en de
financiering hiervan overneemt.
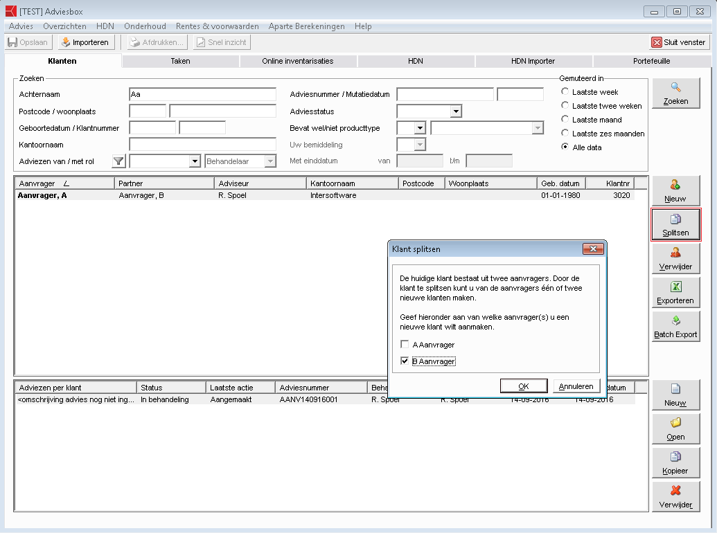
In het ‘Klanten’ tabblad zoekt u de klanten op. Rechts
in het scherm is nu een knop ‘Splitsen’ beschikbaar.
Als u daarop klikt kunt u
kiezen voor welke van de twee aanvragers u een nieuw advies wilt gaan maken.
De gegevens die worden meegenomen bij het splitsen van
de gekozen aanvrager(s) zijn:
· Personalia
· Inkomen & Fiscus
· Pensioen
Invoer tabbladen/velden
Vul de klant die in het huis blijft wonen in als
alleenstaande.
Geef aan dat klant gescheiden is en per wanneer dit het geval
is.
Ook kunt u aangeven of een huwelijk, geregistreerd partnerschap of beide
beëindigd zijn of worden.
Geef op het tabblad Inkomen & Fiscus aan of klant
alimentatie betaalt aan ex partner en zo ja, de hoogte en de duur.
Vul op het tabblad Woonsituatie de volledige
marktwaarde in, geef het juiste eigendomspercentage op (meestal 50%), en vul
alleen dat deel van de hypotheek in dat aan de klant behoort.
Op het tabblad Hypotheek in de Huidige
situatie geeft u het gedeelte van de hypotheek aan dat aan de klant behoort,
dus meestal de helft.

Geef op het tabblad Analyse - Aanleiding aan dat het
gaat om een wijziging van de huidige hypotheek en dat de aanleiding 'Echtscheiding
/ beëindiging relatie' is.
Hier is een help knop beschikbaar met extra
informatie.
Vink onderin het scherm aan dat het huidige leningdeel wordt
meegenomen.
Navigeer vervolgens
naar tabblad Analyse –Financieringsbehoefte.
Kies als soort
financiering ‘2e Hypotheek’ (indien passend 'onderhandse verhoging').
In het veld
Uitkoop partner kunt u invoeren welk bedrag nodig is voor de over te nemen
hypotheek eventueel vermeerderd met het bedrag wat nodig is voor uitkoop van de ex-partner.
Maak tenslotte in het voorstel, op het tabblad
Hypotheek, de nieuwe situatie aan.
Wanneer u de optie “Genereer een
hypotheeksamenstelling” gebruikt dan zal Adviesbox u op weg helpen met het
aanmaken van de juiste leningdelen.
Indien relatie ook de condities van de ex-partner mag behouden, kunt u hier de rente handmatig aanpassen, wel met behoud van de rentelooptijd van de bestaande hypotheekdelen.
Controleer het resultaat en wijzig de eigenschappen van
de resulterende leningdelen naar wens.