In Adviesbox is het mogelijk om gebruik te maken van
verschillende voor gedefinieerde rapporten. 
Deze rapporten zijn op
verschillende manieren aan te passen, bijvoorbeeld door hoofdstukken aan- of
uit te vinken. 
Daarnaast is het mogelijk om zelf een rapport samen te stellen
en op te slaan voor toekomstig gebruik. 
In deze gebruikershandleiding wordt het
gebruik van de rapportgenerator verder toegelicht. 
Uitgangspunten
Door te klikken op de snelknop Afdrukken wordt een scherm geopend
waarin verschillende rapporten, berekeningen en formulieren kunnen worden
aangemaakt en uitgeprint.
Er zijn documenten met een Word icoon welke worden
aangemaakt in Word en dus aanpasbaar zijn.
Daarnaast documenten welke worden
aangemaakt in PDF en zijn dus niet zijn te wijzigen.
Dit hoofdstuk beschrijft het aanmaken van een
adviesrapport. 
Geef hiervoor in eerste instantie aan wat er in dit rapport moet
worden vastgelegd: de huidige situatie of één van de adviezen.

Klik op de Word-icoon vóór Rapport 
Er verschijnt nu een scherm waarin kan worden
aangegeven welk type rapport er moet worden aangemaakt en uit welke
(sub-)hoofdstukken dit rapport moet bestaan (door de vinkjes voor de
betreffende hoofdstukken aan- of uit te zetten).
Vaak is het handig om eerste het bovenste vinkje bij
“Financieel Plan” uit te zetten. 
Daardoor gaan alle onderliggende vinkjes ook
uit en kunt u precies die onderdelen aanvinken die u in het rapport wilt
opnemen.
Standaard zijn er 4 rapporten aanwezig in de software:
· Volledig Financieel Plan
· Kort rapport
· Inventarisatierapport
· Standaard hypotheekrapport 
Kies één van de aanwezige rapporten, vink eventueel
hoofdstukken aan of uit en klik op Maak rapport; het rapport wordt aangemaakt
in Word. 
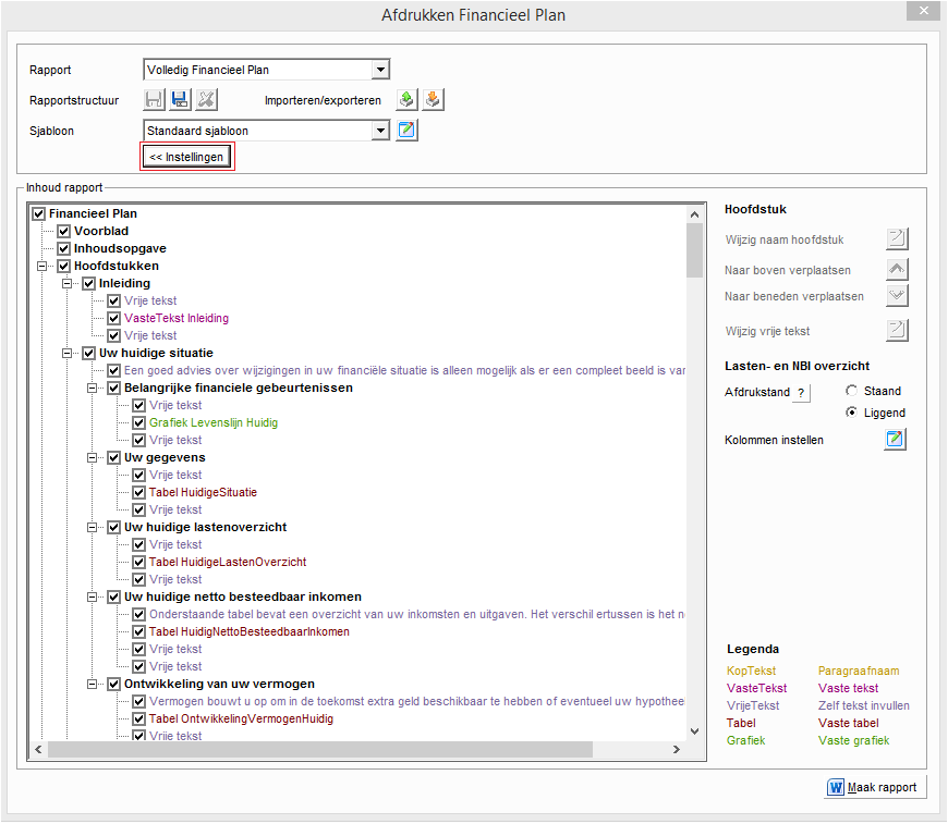
Door te klikken op Instellingen is de samenstelling van
de standaardrapporten te wijzigen en zijn er eigen rapportsjablonen aan te
maken.
Selecteer een hoofdstuk, klik op de kladblokicoon achter Wijzig naam hoofdstuk en hernoem het hoofdstuk.
Selecteer een hoofdstuk en verplaats dit middels de pijltjestoetsen aan de rechterkant van het scherm naar boven of naar beneden. 
Wijzig inhoud vrije tekst
Op diverse plekken in het rapport is ruimte beschikbaar
voor vrije tekst. 
Selecteer één van deze vrije tekst mogelijkheden en druk op
de kladblokicoon om de tekst aan te passen. 
Uiteraard is alle tekst ook in het
uiteindelijke rapport nog aan te passen. 
Bepaal hier de afdrukstand van de Lasten- en NBI overzichten en stel hier de samenstelling van de kolommen samen.
Klik, als alle aanpassingen zijn gedaan, op de Opslaan
als knop.
Het eigen rapport kan nu een naam gegeven worden. Als hiervoor de naam van een
bestaand rapportsjabloon wordt gebruikt, wordt de samenstelling van het
bestaande rapportsjabloon overschreven met de nieuwe samenstelling.

Druk op OK en vanaf dit moment is het zelf samengestelde
rapportsjabloon beschikbaar als standaardrapport. 
Eenmaal samengestelde rapportsjablonen kunnen met
andere Adviesbox gebruikers worden gedeeld middels de Import- en
Exportfunctionaliteit:
Klik op de Export knop.
Sla het rapport op op een zelfgekozen locatie. 
Het
bestand kan nu gedeeld worden door het mee te sturen als bijlage in een e-mail
of via een USB stick. 
Klik op de Import knop.
Zoek nu de locatie op van het rapportsjabloon dat geïmporteerd
moet worden.
Klik het te importeren rapportsjabloon aan en klik op
Openen.
Het rapportsjabloon is nu geïmporteerd en wordt
automatisch opgeslagen. 
Vanaf dit moment is het sjabloon beschikbaar als
standaard rapportsjabloon.